推荐_希望账簿查询时,增加筛选后的发生额合计_产供销
学习.交流
专业源于专注
www. onlyit. cn   
学习交流 文件下载 手册资料 交流QQ群

    

 3  1/1   1  
作者
内容
wwx001  [个人空间]
QQ名  时光呓语


注册  2011-05-23
发贴数  758
精华贴  2
原创贴  3
来自  
状态  正常

级别  会员
#1»发布于2025-12-23 09:36

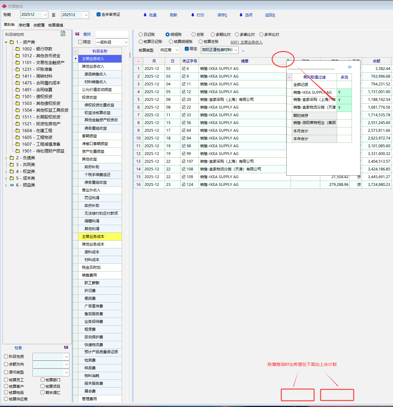
目前在报表查询时,筛选后可以在下面显示筛选后的合计数,但是在账簿查询时,筛选后下面没有合计数,建议增加。




        




QQ:772600297

ayangzhi  [个人空间]


注册  2010-07-18
发贴数  1031
精华贴  1
原创贴  2
来自  
状态  正常

级别  贵宾
#2»发布于2025-12-23 10:45

+1,  挺实用的. 有时候账簿中查询确实可以加上 合计. 配合过滤有作用.


        




杨清云,承接商贸管理、人力资源实施、综合管理实施服务.
可扩展开发WEB, 物联网, 大屏展示报表, 移动端, 微信公众号等.
联系QQ:13836962    TEL:13058180007

qf2016  [个人空间]
QQ名  meng 113779009


注册  2016-01-17
发贴数  2882
精华数  0
原创贴  0
来自  
状态  正常

级别  版主
#3»发布于2025-12-24 09:27

好的,下次发布版本会加以支持


        



 3  1/1   1  

登录后方可发贴


[ 电话: 0571-85462761 王先生 QQ: 124520435 加入软件QQ群 - 杭州 - 浙ICP备19051128号-1 网安 33010402003225 ]