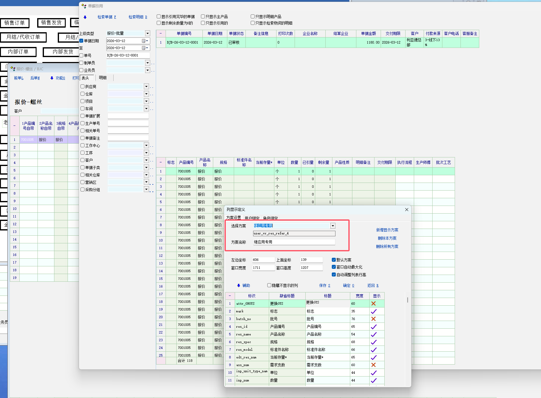
推荐_建议 引用界面的检索单据的明细表格, 显示方案 根据不同单据显示方案不同._产供销
学习.交流
专业源于专注
www. onlyit. cn   
学习交流 文件下载 手册资料 交流QQ群

    

 1  1/1   1  
作者
内容
ayangzhi  [个人空间]


注册  2010-07-18
发贴数  1031
精华贴  1
原创贴  2
来自  
状态  正常

级别  贵宾
#1»发布于2026-03-12 17:29

应用场景: 
不同单据引用上级单据, 需要看的单据明细, 列是不一样的. 目前系统中引用界面, 不同单据引用上级单据, 明细显示方案是共用一个.  
这样不灵活. 
 
比如自定义1, 在销售订单中是某一种作用.  而在另外单据中, 是叫另一个标题另一个作用的.  
引用界面时明细表格就不能精准定义标题了. 
 
建议像检索单据的主表格一样. vr_res_refer_BJC_BJB, 里面会有上下级单据的标识 . 保持唯一. 
这样就能很灵活地定义不同单据的引用界面的检索单据时的明细显示方案.




        




杨清云,承接商贸管理、人力资源实施、综合管理实施服务.
可扩展开发WEB, 物联网, 大屏展示报表, 移动端, 微信公众号等.
联系QQ:13836962    TEL:13058180007


 1  1/1   1  

登录后方可发贴


[ 电话: 0571-85462761 王先生 QQ: 124520435 加入软件QQ群 - 杭州 - 浙ICP备19051128号-1 网安 33010402003225 ]