推荐_客户和人事无法隐藏保存和删除_产供销
学习.交流
专业源于专注
www. onlyit. cn   
学习交流 文件下载 手册资料 交流QQ群

    

 2  1/1   1  
作者
内容
福建-卓文军  [个人空间]


注册  2022-11-12
发贴数  179
精华数  0
原创贴  0
来自  
状态  正常

级别  会员
#1»发布于2026-04-12 10:21

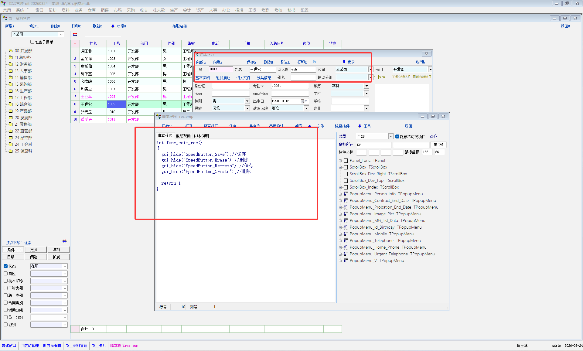
在下列脚本下,客户和人事无法隐藏保存和删除 
 
int func_edit_rec() 

  gui_hide("SpeedButton_Save");//保存 
  gui_hide("SpeedButton_Erase");//删除 
  gui_hide("SpeedButton_Refresh");//刷新 
  gui_hide("SpeedButton_Create");//新增 
 
  return 1; 
}; 
 
希望老师验证下,谢谢




        于 2026-04-12 10:21 被 福建-卓文军 修改




http://www.myoit.cn/soft_onlyit?iuid=40855

email:fujianzhineng@foxmail.com

因为有你。所以世界才更加美好
Because of you. That's why the world is better.

qf2016  [个人空间]
QQ名  meng 113779009


注册  2016-01-17
发贴数  2925
精华数  0
原创贴  0
来自  
状态  正常

级别  版主
#2»发布于2026-04-13 11:17

 
好的,下次发布版本会加以支持





 2  1/1   1  

登录后方可发贴


[ 电话: 0571-85462761 王先生 QQ: 124520435 加入软件QQ群 - 杭州 - 浙ICP备19051128号-1 网安 33010402003225 ]